IFC 2x2 is no longer maintained. Unless you need to export to IFC 2x2 format, you are strongly encouraged to use IFC 2x3.
This ArchiCAD Add-On can open, save IFC 2X2 files and manage IFC attributes and properties of model elements. The conversion process can be customized by the user.
Start this installer and follow the instructions. The add-on will be automatically loaded the next time you start ArchiCAD.
From the File menu select the Open command, and from the File type popup select *.ifc or *.ifcxml according to your IFC file type. Click the Open button.
Save an IFC 2X2 file:
To save your ArchiCAD model in IFC format, just select the Save as... command from the File Menu, and from the File type popup select IFC 2X2 or IFCXML 2X2.
After pressing the Save button, the IFC Options dialog appears, letting you modify or recheck your saving options.
You can find this command in the File \ File Special \ IFC 2X2 menu. Use this dialog box to configure the ArchiCAD model's IFC database properties.
Note: some tabpages are only active after saving IFC files.
Unit tabpage:
Export tab page:
Custom Property Set:
Exterior:
Export Filter:
Person:
Organization:
Miscellaneous:
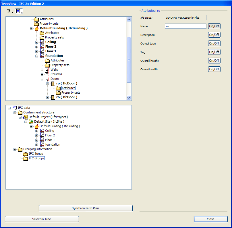
In this dialog you can see your ArchiCAD model according to the IFC standard.
You can customize your Tool Settings dialog boxes in the Work Environment (from the Options \ Work Environment menu, select the Tool Settings Dialog Boxes... command) to include the IFC 2X2 panel. Use the controls in this panel to edit the default or the selected element's IFC attributes and property sets.
You can find these commands in the File \ File Special \ IFC 2X2 menu.
IFC GUID's of selected elements
Pastes the selected element's GUID (Global Unique Identifier) into the Session Report window (found at: File \ Info \ Session Report)
Update with custom PSET...
Updates the IFC file with custom property set, which you can define in an XML file.
Associate covering
With the help of this command you can create association between building elements (wall, beam, slab and column) and covering type elements. It will take affect to your IFC export.
Update Properties...
Updates property set of a selected IFC file by linked attributes: IFC GUID, ArchiCAD UID or IFC Space Names.
For more information about IFC visit:
http://www.graphisoft.com/support/ifc/ or
IFC Online_Documentation at http://www.buildingsmart/
Technical specifications:
http://www.iai-tech.org/
The software is provided to you "AS IS" and you acknowledge that it may contain errors. Graphisoft disclaims any warranty or liability obligations of any kind.